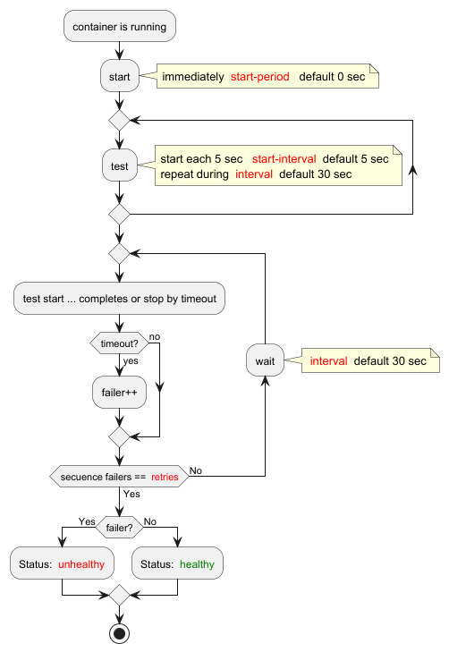
Container healthcheck loop
A year ago I was figuring out the topic and simultaneously practicing with puml. Sometimes it is very useful in a graphic form, it seems clear to me.
Script
1 2 3
FROM ubuntu HEALTHCHECK --interval=12s --timeout=3s \ CMD curl -f http://localhost/ || exit 1
Args
--interval=DURATION (default: 30s)--timeout=DURATION (default: 30s)--retries=N (default: 3)--start-period=DURATION (default: 0s)--start-interval=DURATION (default: 5s)
Loop
This post is licensed under CC BY 4.0 by the author.
